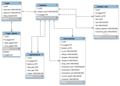
+29 A Simple Database For A Dentist Office Ideas

Access Database for dentist office how to design? Microsoft Community
Access Database for dentist office how to design? Microsoft Community from answers.microsoft.com

Are you tired of dealing with the hassle of managing patient records and appointments manually? Do you find it difficult to keep track of important information in your dentist office? If so, then it's time to consider implementing a simple database for your dentist office. With a database, you can streamline your operations, improve efficiency, and provide better patient care.

Managing patient records and appointments can be a tedious and time-consuming task. It's easy to lose track of important information or make mistakes when everything is done manually. A simple database can help alleviate these pain points by providing a centralized system for storing and organizing patient data. You can easily access and update patient records, schedule appointments, and send reminders all in one place.

A simple database for a dentist office aims to provide a user-friendly and efficient solution for managing patient information. It allows dentists and their staff to easily store and retrieve patient records, track appointments, and manage billing. By implementing a database, dentists can save time, reduce errors, and improve the overall patient experience.

In summary, a simple database for a dentist office is a valuable tool that can streamline operations, improve efficiency, and enhance patient care. By implementing a database, dentists can easily manage patient records, schedule appointments, and track billing. This centralized system can help dentists save time, reduce errors, and provide better care to their patients.

A Simple Database for a Dentist Office: A Personal Experience

As a dentist, I used to struggle with managing patient records and appointments manually. It was a time-consuming process that often resulted in errors and missed appointments. However, after implementing a simple database for my office, I saw a significant improvement in efficiency and patient care.

The database allowed me to easily store and retrieve patient records, track appointments, and send automated reminders. I no longer had to spend hours searching through paper files or worry about missing important information. The database also helped me streamline my billing process, ensuring accurate and timely payments.

Overall, the simple database has made a tremendous difference in my practice. It has allowed me to focus more on providing quality care to my patients and less on administrative tasks. I would highly recommend implementing a database for any dentist office looking to improve efficiency and patient satisfaction.

What is a Simple Database for a Dentist Office?

A simple database for a dentist office is a software application that allows dentists and their staff to store, organize, and retrieve patient information. It provides a centralized system for managing patient records, scheduling appointments, and tracking billing. The database can be accessed by authorized personnel from any device with an internet connection, making it convenient and efficient.

The database typically includes features such as:

  • Secure storage of patient records
  • Appointment scheduling and reminders
  • Billing and payment tracking
  • Integration with other dental software
  • Reporting and analytics

By using a simple database, dentists can streamline their operations, improve efficiency, and provide better patient care. The database eliminates the need for manual record-keeping and reduces the risk of errors or lost information. It also allows dentists to easily access and update patient records, track appointments, and manage billing.

The History and Myth of a Simple Database for a Dentist Office

The use of databases in dentistry dates back to the early days of computer technology. As computers became more accessible and powerful, dentists started to see the benefits of using databases to manage their patient records. However, early database systems were often complex and required technical expertise to operate.

Over time, the development of user-friendly and affordable database software has made it easier for dentists to implement a simple database for their office. These modern databases are designed specifically for the needs of dental practices and require little to no technical knowledge to use.

Despite the advancements in technology, there are still some myths and misconceptions surrounding the use of databases in dentistry. Some dentists may believe that implementing a database is expensive or time-consuming. However, with the availability of affordable and user-friendly software, this is no longer the case.

Another myth is that databases are only suitable for large dental practices. In reality, databases can be beneficial for practices of all sizes. Even small practices can benefit from the streamlined operations and improved efficiency that a database provides.

The Hidden Secret of a Simple Database for a Dentist Office

The hidden secret of a simple database for a dentist office lies in its ability to improve patient care and satisfaction. By implementing a database, dentists can easily access and update patient records, track appointments, and manage billing. This allows for more accurate and efficient treatment planning, resulting in better patient outcomes.

Additionally, a database enables dentists to provide personalized care to their patients. With access to detailed patient records, dentists can better understand their patients' oral health history, preferences, and specific needs. This leads to more tailored treatment plans and a higher level of patient satisfaction.

Furthermore, the use of a database can improve communication and collaboration within the dental team. Dentists, hygienists, and administrative staff can all access and update patient records, ensuring that everyone is on the same page. This leads to smoother workflows and a more cohesive patient experience.

Recommendation of a Simple Database for a Dentist Office

When it comes to choosing a simple database for a dentist office, there are several factors to consider. It's important to select a software that is user-friendly, secure, and customizable to your practice's specific needs. Here are some recommendations:

  1. Dentrix: Dentrix is a popular dental practice management software that includes a robust database feature. It offers a wide range of features, including appointment scheduling, patient communication, and billing.
  2. Open Dental: Open Dental is an open-source dental practice management software that is highly customizable. It offers a comprehensive set of features, including patient records, scheduling, and billing.
  3. Eaglesoft: Eaglesoft is another widely used dental practice management software that includes a database feature. It offers a user-friendly interface and integrates with other dental software.

Before selecting a database software, it's important to evaluate your practice's specific needs and budget. Consider factors such as the size of your practice, the number of users, and the level of technical expertise required. It may also be helpful to request demos or trials of the software to ensure it meets your requirements.

A Simple Database for a Dentist Office and Related Keywords

A simple database for a dentist office is a valuable tool that can streamline operations, improve efficiency, and enhance patient care. By implementing a database, dentists can easily manage patient records, schedule appointments, and track billing. This centralized system can help dentists save time, reduce errors, and provide better care to their patients.

Tips for Implementing a Simple Database for a Dentist Office

Implementing a simple database for a dentist office can be a smooth and successful process with the right approach. Here are some tips to help you get started:

  • Assess your practice's needs: Before implementing a database, assess your practice's specific needs and goals. Consider factors such as the size of your practice, the number of users, and the level of technical expertise required.
  • Choose the right software: Select a database software that is user-friendly, secure, and customizable to your practice's needs. Consider factors such as the features offered, integration capabilities, and customer support.
  • Train your staff: Provide thorough training to your staff on how to use the database software. Ensure that they understand how to input and retrieve patient information, schedule appointments, and manage billing.
  • Backup and secure your data: Regularly backup your database to prevent data loss. Implement security measures, such as encryption and access controls, to protect patient information.
  • Monitor and optimize: Continuously monitor and optimize your database to ensure optimal performance. Regularly update the software and address any issues or concerns that arise.

By following these tips, you can successfully implement a simple database for your dentist office and reap the benefits of improved efficiency and patient care.

Question and Answer

Q: Can a simple database for a dentist office improve patient care?

A: Yes, a simple database for a dentist office can improve patient care. By easily accessing and updating patient records, dentists can provide more personalized treatment plans and enhance patient outcomes.

Q: Is it expensive to implement a simple database for a dentist office?

A: Implementing a simple database for a dentist office can vary in cost depending on the software and features chosen. However, there are affordable options available that cater to the specific needs of dental practices.

Q: Can a database be used by all staff members in a dentist office?

A: Yes, a database can be used by all staff members in a dentist office. It allows for seamless communication and collaboration between dentists, hygienists, and administrative staff.

Q: What are

Comments

Popular posts from this blog

Wu's House Japanese Restaurant Sushi, Sashimi & Hibachi Official Website

Virtual Tour of the Orem Utah Temple

A storied return: Delta, American Express bring back popular airplane metal credit card design Delta News Hub